E aí! Precisa de ajuda?

Editar empresa

Veja em passos simples como editar organizações no Sacflow.

CatarinaAlterado em: 17/03/2025

Manter o cadastro das empresas atualizado é essencial para uma gestão eficiente no Sacflow. Com poucos cliques, você consegue editar e manter as informações atualizadas.

Confira a seguir o passo a passo de como editar uma organização:

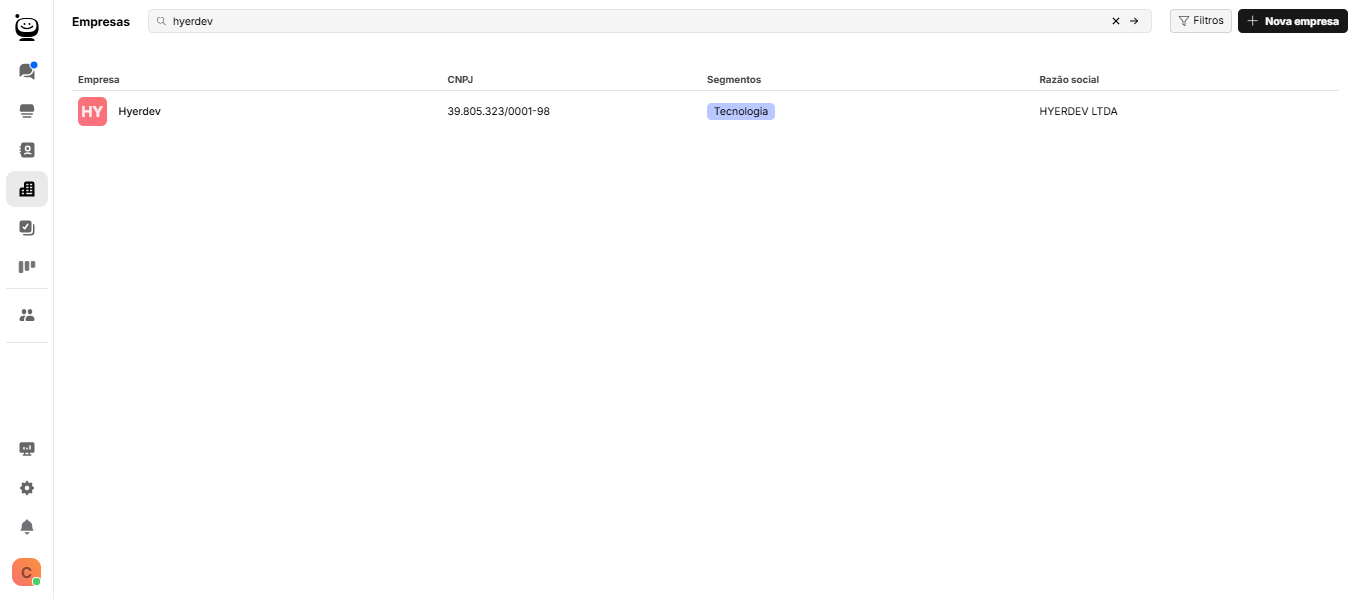
Passo 1: No menu principal, clique na seção “Empresas”

Passo 2: Na barra de pesquisa, procure pela organização que deseja editar

Passo 3: Clique na empresa para abrir o menu edição

Aqui é possível editar:

  • Nome
  • Logo
  • Razão Social
  • CNPJ
  • Endereço
  • Segmento
  • Descrição

Além de adicionar/visualizar os integrantes da empresa

Passo 4: Edite as informações desejadas e cadastro da empresa será atualizado automaticamente

Para melhor gestão, utilize os segmentos para categorizar todas as empresas adicionadas. Assim fica mais fácil visualizar, organizar e filtrar as informações conforme a necessidade.

Caso tenha dúvidas ou encontre dificuldades, entre em contato com o suporte.