E aí! Precisa de ajuda?

Adicionar integrante

Veja em passos simples como adicionar integrantes nas empresas.

CatarinaAlterado em: 07/04/2025

Siga o passo a passo abaixo para vincular integrantes à organização desejada:

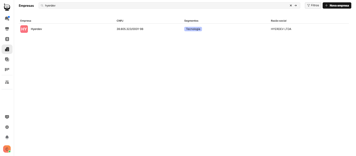
Passo 1: No menu principal, clique na seção “Empresas”

Passo 2: Na barra de pesquisa, procure pela empresa que deseja editar

Utilize os filtros: ao adicionar empresas, você pode incluir o segmento delas (como tecnologia, transporte, beleza, alimentação, etc.), isso facilita muito na pesquisa. Além disso, é possível filtrar por aquelas que já são clientes.

Passo 3: Clique na empresa para abrir o menu

Passo 4: No canto inferior direito, clique na opção "+ Adicionar Integrante"

Passo 5: Procure pelo nome do contato que deseja vincular e selecione

Passo 6: Clique em "Adicionar"

Pronto! O novo integrante foi adicionado com sucesso na empresa

Caso tenha dúvidas ou encontre dificuldades, entre em contato com o suporte.